从java的角度看reactor主从线程模型
写在前面
本文来源于b站鲁班学院视频
常用的 Reactor 线程模型有三种, Reactor 单线程模型, Reactor 多线程模型, 主从 Reactor 多线程模
型。本文主要介绍主从Reactor多线程模型,并写一个小的demo。
主从Reactor多线程模型
服务端用于接收客户端连接的不再是个 1 个单独的 NIO 线程,而是一个独立的 NIO 线程池。Acceptor 接收到客户端 TCP 连接请求处理完成后(可能包含接入认证等),将新创建的SocketChannel 注册到 IO 线程池(subReactor 线程池)的某个 IO 线程上,由它负责SocketChannel 的读写和编解码工作。 Acceptor 线程池仅仅只用于客户端的登陆、握手和安全认证,一旦链路建立成功,就将链路注册到后端 subReactor 线程池的 IO 线程上,由 IO 线程负责后续的 IO 操作。
Reactor模型中的三个重要角色
Reactor:把IO事件分配给对应的handler处理
Acceptor:处理客户端连接事件
Handler:处理非阻塞的任务
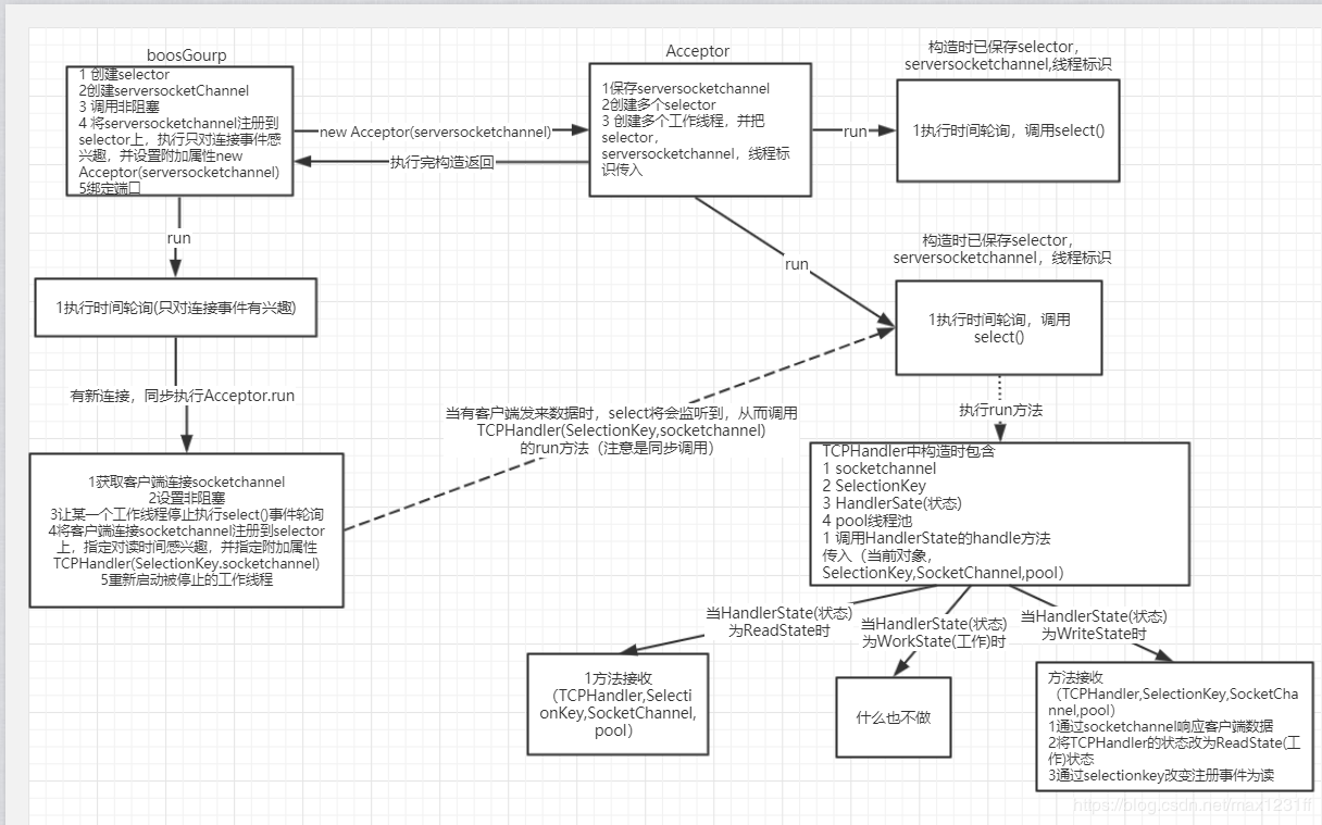
流程图
为了更好的理解主从reactor主从线程模型,我简单实现了一个demo,大体执行流程如下。
关键类:
BossGroup:该类只对连接事件感兴趣,它会监听一个端口 ,如果有请求进来,它会进行连接,后续的读写操作都会由TCPSubReactor来管理
Acceptor:该类的作用是管理多个TCPSubReactor,BossGroup要把读写请求委托给TCPSubReactor处理,必须要通过Acceptor类,因此,Acceptor类是BossGroup中的Selectionkey的一个附加对象,以便在有连接请求过来时直接调用Acceptor的run方法将后续操作直接派发给TcpSubReactor
TCPSubReactor:该类只处理读写事件,它通过执行SelectionKey里的附加对象(也就是TcpHandler的run方法)来处理读写事件。
TcpHandler:他通过执行HandlerState接口的handler方法来处理具体的读写操作。
WorkState,WriteState,ReadState:这三个类都实现了HandlerState接口,每个类对handler方法都有不同的实现方式。





